Bachelor
Bachelor

Idealtypischer Studienverlauf

Semesterstart

Winter

Sommer

LVAs

ECTS

Einführung in die Wirtschaftsinformatik

6

Grundlagen der Betriebswirtschaftslehre und des integrierten Managements

6

Einführung in die Informatik

3

Einführung in die Softwareentwicklung

6

Mathematik und Logik

6

Kommunikative Fertigkeiten Englisch (B2)

3

Summe

30

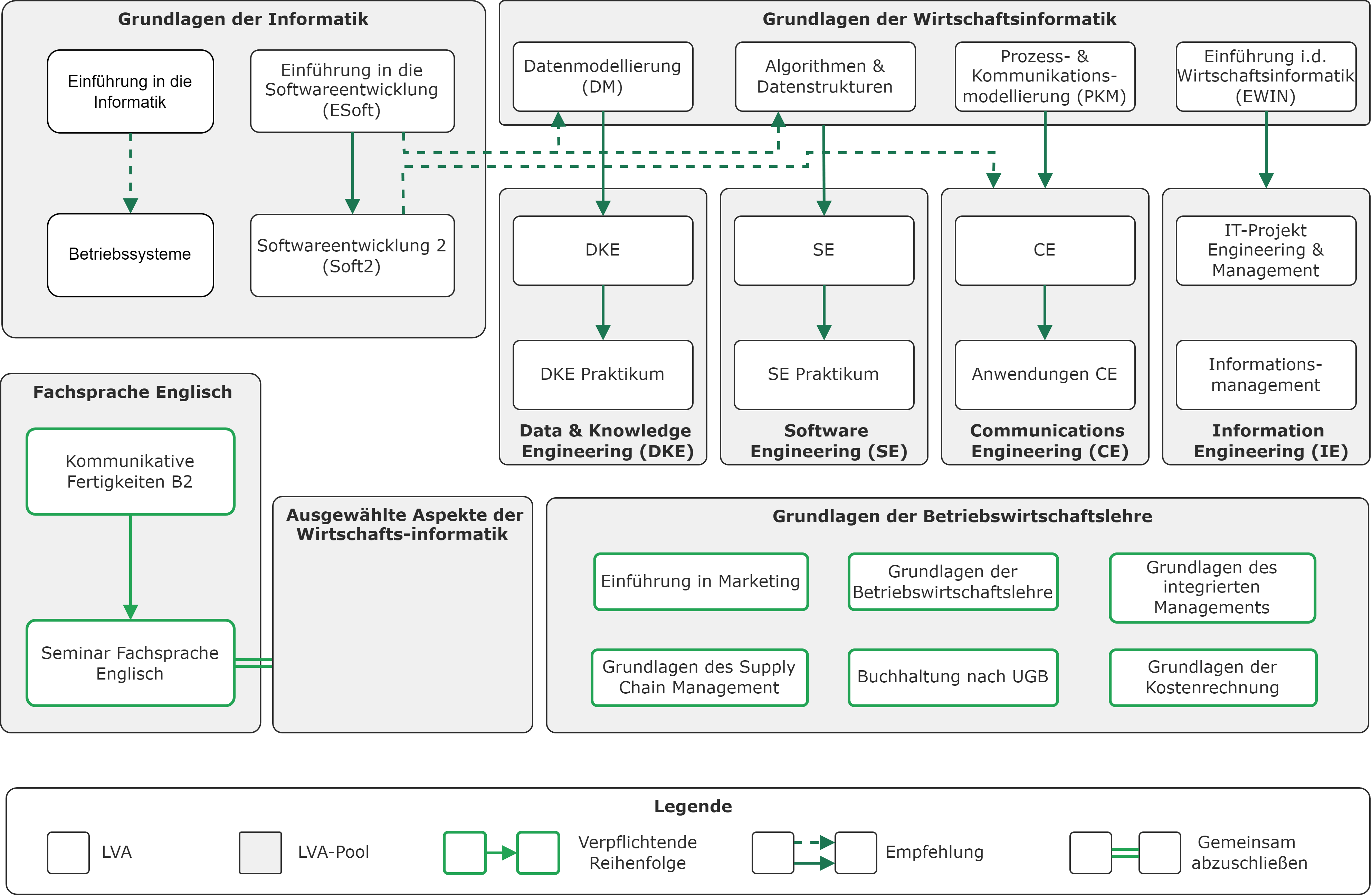
StEOP

Die Studieneingangs- und Orientierungsphase, kurz StEOP, soll dir gleich zu Beginn des Studiums einen guten Überblick über deine Studienwahl bieten. Im Zuge der StEOP sollte einem klar werden, ob man sich tatsächlich für das richtige Studium entschieden hat. Grundsätzlich handelt es sich dabei um einen Pool an Fächern, die im ersten Semester zu absolvieren sind. Für das Bachelor-Studium Wirtschaftsinformatik besteht die StEOP aus folgenden Fächern:

Modul Einführung in die Wirtschaftsinformatik (VL 3 ECTS und UE 3 ECTS)
Modul Einführung in die Softwareentwicklung (VL 3 ECTS und UE 3 ECTS)
oder
Lehrveranstaltung Einführung in die Betriebswirtschaftslehre (3 ECTS)

Das bedeutet, dass im ersten Semester das Modul “Einführung in die Wirtschaftsinformatik” absolviert werden muss. Zusätzlich dazu ist zwischen dem Modul “Einführung in die Softwareentwicklung” oder der Lehrveranstaltung “Einführung in die Betriebswirtschaftslehre” zu wählen. Es ist besonders wichtig, die StEOP im ersten Semester abzuschließen, da sonst eine Weiterführung des Bachelorstudiums Wirtschaftsinformatik nicht möglich ist. Nur ein bestimmter Pool an Fächern kann vor vollständiger Absolvierung der StEOP besucht werden. Dabei handelt es sich um Lehrveranstaltungen und Prüfungen aus den ersten beiden Semestern der idealtypischen Studienpläne im Ausmaß von höchstens 52* ECTS (keine freien Studienleistungen). Was ECTS sind, erfährst du in den FAQs.

*Die zu absolvierenden Lehrveranstaltungen hängen vom Curriculum ab. Für einen Studenten im neuen Curriculum (gültig ab 01.10.2020) sind die Fächer welche untenstehend mit “(nur relevant für das alte Curriculum)” gekennzeichnet sind demensprechend nicht relevant.

Verpflichtende Voraussetzungen

Einige wenige unserer Lehrveranstaltungen erfordern tatsächlich zwingendermaßen, dass andere LVAs bereits positiv abgeschlossen wurden. Ist Letzteres nicht der Fall, darf die gewünschte LVA gar nicht erst besucht werden.

Konkret handelt es sich dabei um LVAs aus dem Bereich der Wirtschaftswissenschaften: Buchhaltung und Kostenrechnung gelten als Voraussetzungen für Kostenmanagement und Bilanzierung, sowie Kommunikative Fertigkeiten Englisch (B2) gilt als Voraussetzung für Fachsprache Englisch. Zusammengefasst bedeutet dies:

Kostenrechnung → Kostenmanagement Buchhaltung → Bilanzierung
Kommunikative Fertigkeiten Englisch (B2) → Seminar Fachsprache
Englisch

Parallel zu absolvierende LVAs

Folgende Kurse sind im selben Semester zu belegen, da entweder die Inhalte voneinander abhängig sind, oder nur eine gemeinsame Note für ein Modul bestehend aus Vorlesung und Übung ausgestellt wird.

Einführung in die Wirtschaftsinformatik - Vorlesung & Übung
IT-Projekt Engineering & Management - Vorlesung & Übung
Datenmodellierung - Vorlesung & Übung
Data & Knowledge Engineering - Vorlesung & Übung
Einführung in Softwareentwicklung - Vorlesung & Übung
Seminar Fachsprache Englisch & Ausgewählte Aspekte der Wirtschaftsinformatik (1 von 4 Proseminaren)

Einen Sonderfall bei den parallel zu absolvierenden LVAs stellt Fachsprache Englisch dar, da diese LVA nur gemeinsam mit einem ausgewählten Proseminar besucht werden kann, die Proseminare selbst aber ohne zusätzliche Bedingung im Bachelor abgeschlossen werden können.